Скачать программы на SoftOut - сборник лучших программ


скачать программы


добавить программу


сообщить новость


в закладки

 
 

поиск программы

 

   например: new weather

  

 


 

Лучшие программы

skypeSkype 4.0.0.215

acrobatAdobe Acrobat Reader

promtPROMT Professional 9.0

total commanderTotal Commander 7.55a

neroNero Burning Rom 9.4.13.2

operaOpera 10.5

aimpAIMP 2.60

firefoxMozilla Firefox 3.0.3

winrarWinRAR 3.8

winampWinAmp 5.541

torrentBitTorrent 6.1.1

alcoholAlcohol 120% 1.9.7.6221

alloy'Light Alloy 4.3.717

the bat!The Bat! Pro 4.0.34

icqICQ 6.0.6063

Программы для Windows

Интернет и сеть

Мультимедиа и кодеки

Компьютерные игры

Программирование

Безопасность компьютера

Редакторы и процессоры

Утилиты и конверторы

Бизнес и бухгалтерия

Рабочий стол

Образование и наука

Электронные журналы

Остальной софт

Драйвера устройств

Мобильные программы

Для телефонов и смартфонов

Poсket PC, Windows Mobile

Android, iPhone и iPad

Софт КПК на Palm OS

О компьютерах

Представление дробей в двоичных кодах

Представление целых чисел

Сложение чисел в двоичном дополнительном коде

Проблема переполнении

Двоичная нотация с избытком

Всё о компьютерах

Секреты Windows

Новый Windows 8

Windows 8 - новая операционная система

Обзор ОС Windows 8

Оптимизация Windows 7 и Windows Vista

Бездисковая загрузка Windows

Все секреты windows

Хитрости Photoshop

Секреты PhotoShop

Кисти Abobe PhotoShop

Плагины Фотошоп

Настройка PhotoShop

Все хитрости photoshop

Комментарии программ

Arx Instrumental Centre 1
Именно этот вопрос меня и волнует x000 dgdfgh... (от Ikxkjhdkgf)

МедКарта 0.57r
м (от 2атьм 4ом)

SVKGate 1.2.459
версия 1.2.1373.11 Пропало меню, как восстан... (от vitalural66)

Rootkit Unhooker 3.0 Beta
комп не взорвался сайт параша (от идите на хуй )

SD GBook v1.0
Разыскиваем за кражу в будaпештской епархии Р... (от Michaeldom)

ВС:Бухгалтерия 6.3
Здравствуйте. У меня есть ИП и ООО нужно сдат... (от Катерина)

MPRIORITY 1.0
Программы нет (от fingert)

RonyaSoft CD DVD Label Ma
Я хотел бы с Вами поговорить. (от sosamba-novg1)

ArtCursors 5.18
Это обычная условность (от sosamba-novg1)

Диагностика - ремонт - мо
Добрый день! Ваш сайт несомненно п... (от Сергей)




 

 

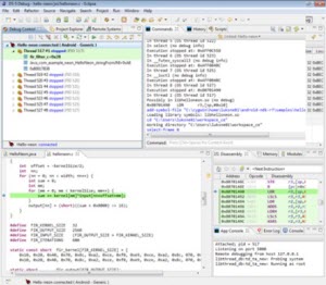
ARM DS-5 – эффективная разработка компонентов Android для ARM-процессоров




Хотя подавляющее большинство современных мобильных смартфонов и планшетов используют процессорную архитектуру ARM, тонкости конкретной ее реализации в каждом конкретном аппарате немного отличаются. Этих отличий достаточно, чтобы внести настоящую путаницу среди разработчиков, вынужденных создавать множество совершенно разных реализаций одних и тех же компонентов для каждого нового устройства с ОС Android. Одно из главных преимуществ новой платформы разработки ARM DS-5 заключается в наличии графического отладчика: до сих пор разработчики вынуждены были обходиться консольным отладчиком в режиме командной строки.

ARM DS-5 – эффективная разработка компонентов Android для ARM-процессоров

Разработка аппаратно-зависимых компонентов самой системы Android и ее приложений до сих пор была настоящим кошмаром для программистов. Например, при работе во все еще преобладающей операционной системе Windows разработчикам приходилось использовать технологию Cygwin, своего рода эмулятор Linux - только так можно было запускать консольный отладчик ndk-gdb из комплекта NDK. С появлением платформы DS-5 разработчики могут работать в интегрированной среде разработки Eclipse под управлением операционной системы Windows. Новый инструмент обеспечивает удобную отладку аппаратно-зависимого кода для процессоров ARM, используя специальный вспомогательный сервер отладки, который поставляет сама компания ARM в комплекте с DS-5.

Согласно фирменной документации ARM, сервер отладки gdbserver также открывает доступ к регистрам NEON в ARM-процессорах – эти регистры в новейшей серии процессоров Scorpion обеспечивают оптимизированную обработку мультимедийного контента. Это отличный подарок для всех Android-разработчиков, в том числе и тех, кто работает в операционных системах Linux, поскольку они впервые получат полный доступ к фирменным технологиям ARM, имеющим критическую важность для воспроизведения видеозаписей в высоком разрешении.

Примечательно, что еще в марте текущего года создатели платформы Android начали процесс по устранению фрагментации среди готовых Android-устройств. Тем не менее, такая фрагментация практически неизбежна, поскольку технологии ARM очень гибки и  адаптируются к самым экзотическим приложениям и функциям, из-за чего разработчики просто обязаны использовать аппаратно-зависимый код наряду с Java-кодом для аппаратно-независимой виртуальной машины Dalvik.

Новая платформа «Ice Cream Sandwich» (Android 4.0) призвана устранить самое важное разделение в мире Android-устройств: разделение на планшеты и смартфоны. Если приложения для операционной системы iOS могут различать на каком устройстве запущены – на смартфоне iPhone или на планшете iPad, то и у Android-приложений простоя обязана быть аналогичная возможность.

Кроме коммерческих версий ARM DS-5 энтузиастам-разработчикам доступна бесплатная редакция Community Edition – ее могут использовать в любых целях организации со штатом не более 10 сотрудников, чей годовой доход не превышает 100 тысяч долларов. Загрузить бесплатный инструментарий разработки ARM DS-5 Community Edition можно прямо с сайта производителя.

По материалам сайта ReadWriteWeb.




Дата публикации: 30.11.2011  (просмотров: 3573)
Обсудить ARM DS-5 – эффективная разработка компонентов Android для ARM-процессоров на форуме.

Последние новости и обзоры программ:

Новая версия Revisor VMS 1.9.2

Вышла обновленная версия Grizzly Антивирус (1.0.40.344)

Сооснователь Apple не видит условий для начала "войны машин"

Samsung Grand Duos взорвался в кармане у жителя Индонезии

Бывший разработчик Telegram раскрыл новые подробности конфликта с Дуровым

В США спрогнозировали будущее российской космонавтики

Россияне оказались готовы к разговору с умным холодильником

Разработан метод создания живой сетчатки глаза при помощи 3D-печати

Siri признана самым тупым искусственным интеллектом

Поддержка Firefox для Windows XP и Vista прекратится в 2018 году


Все новости и обзоры программ

Оставьте Ваш комментарий или мнение о новости:
ARM DS-5 – эффективная разработка компонентов Android для ARM-процессоров
Просим Вас оставлять сообщения по теме и уважать своих собеседников и авторов новостного сообщения.

Комментарии на нашем сайте:

Имя:E-mail:


Разделы и сервисы сайта

RSS

Для разработчиков программ

Flash игры On-Line на сайте

Чит коды и прохождения игр

Новости и обзоры программ

Контакты, обратная связь

Форум обсуждения софта

Информация о проекте


Рекомендуем скачать




Оценённые программы


New Time 1.0.2 (19902/4954)

Smart Kassir for EGAIS & On-Line KKT 6.2 (13202/8410)

SameTools OST a PST Windows 8 3.0 1.0.1 (8586/3026)

Toolsbaer NSF to PST Conversion Tool 1.0 (7512/2026)

Интернет Контроль Сервер (18994/4755)

SoftOut 1.0 (33053/3715)

Lim Block Folder 1.4.3 (14949/621)

Все по количеству оценок »
Программы по популярности »




 

Rambler's Top100 Яндекс.Метрика




На сайте доступно для скачивания:

Наши разработки и проекты:


Сервис для разработчиков:

Я принимаю Яндекс.Деньги

 

Copyright © 2008 - 2026 www.softout.ru
Быстро и бесплатно скачать программы на SoftOut - сборник лучших программ (загруженно за 1 с.)
Программы для Windows 7, Linux, Symbian, Google Android, Apple iPhone и iPad, компьютерные и flash игры, чит-коды,
документация windows, инструкции и фильтры photoshop, ежедневные новости и обзоры софта.
Программы можно скачать по ссылкам авторов или с нашего сайта без SMS и паролей.

Использование материалов сайта разрешено только с указанием прямой ссылки!